728x90
반응형

AWS 7

Ch02. AWS (VPC & Internet Gateway & EC2)

Ch02. AWS (VPC & Internet Gateway & EC2) Overview AWS의 VPC를 이해한다. 서버가 어떻게 구축되는지 이해한다. AWS Region AWS에서 수많은 컴퓨팅 서비스를 하려면 대규모의 서버용 컴퓨터를 필요로 한다. 이 때, 많은 컴퓨터를 한 곳에 몰아두면 2가지의 불편한 점이 생긴다. 자연 재해가 발생 할 경우 모든 서비스가 마비가 된다. 모든 자원이 북미에 있다면, 지구 반대편의 아시아 지역은 멀어서 서비스가 느리다. 이에, AWS는 컴퓨팅 리소스를 전세계에 고루 분배해두었고, 이를 지역(Region)으로 구분한다. 가용영역 : 리전을 한번 더 분산하여 배치한 것 AWS VPC 사전지식 203.230.7.0/24 아래 아이피 주소에서 찾아낼 수 있는 것은? 네트워..

Activities/UMC 5th 2023.09.27

CI/CD with Github Action & AWS S3

이전에 포스팅 했던 서비스에 CI/CD를 추가하고자 하였습니다. [FlagApp] SpringBoot - Server 배포 UMC 4th Master Course로 팀원들과 앱 프로젝트를 진행하고 있습니다. Demo day에 앞서, back server를 배포하려 합니다. 목차 0. 개발환경 1. AWS EC2 생성 2. SSH Connection & git clone 3. Build with jar 4. 배포 cf. 하단 oxdjww.tistory.com 문제 상황 서버 첫 배포 이후, 지속적인 프론트와의 테스트 과정이 필요했습니다. 이 때 매번 ssh 접속 후 실행중인 jar process를 중단시키고, 재배포 하는 과정은 번거로웠습니다. 프로그래밍을 할 때에도 2번 이상 반복되는 작업은 함수를 만들..

Activities/UMC 4th 2023.09.06

[FlagApp] Springboot - AWS RDS(MySQL) Connection

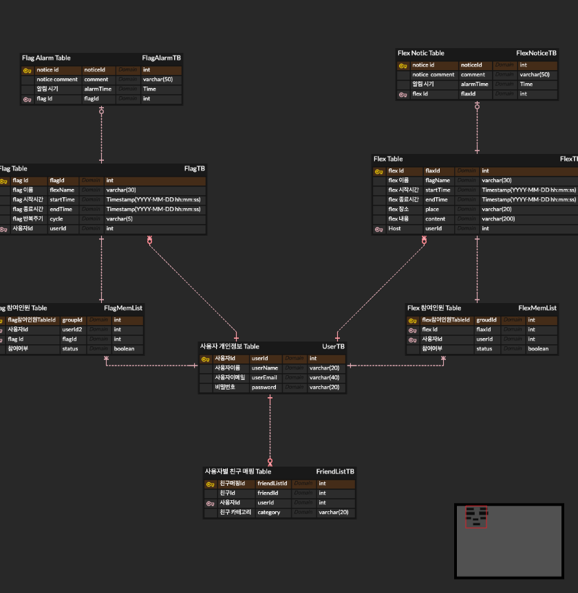
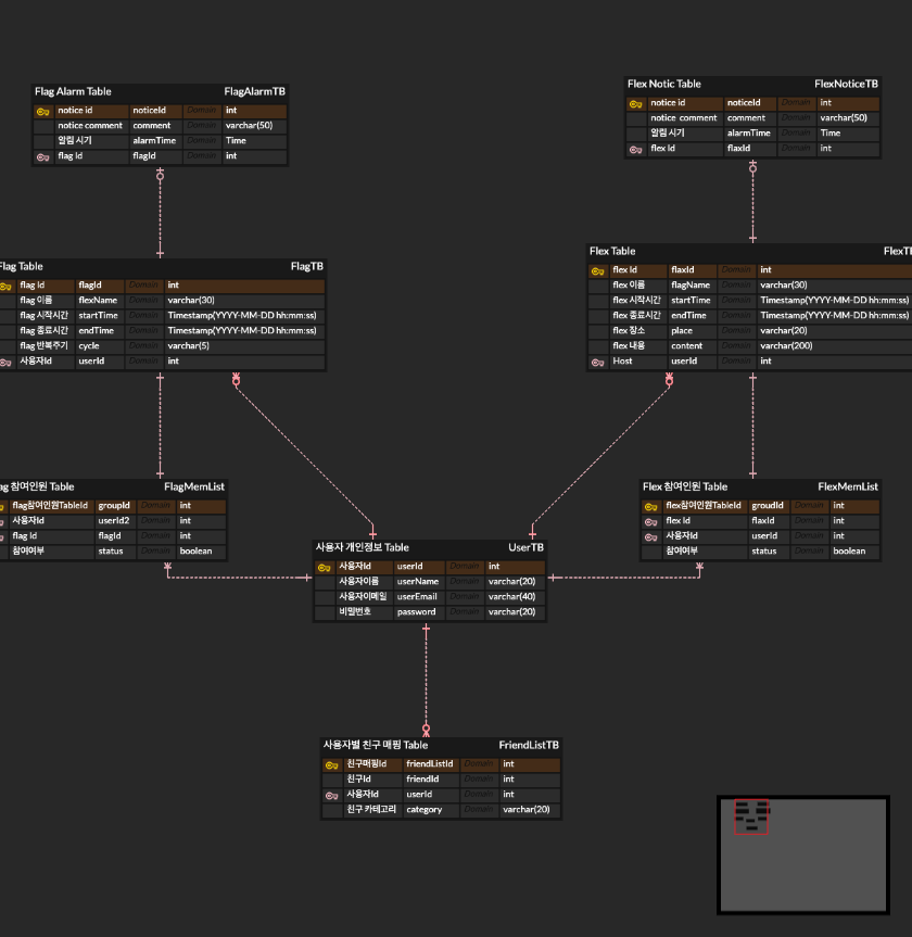
개발환경 SpringBoot 2.7.13 JDK 11.0 MySQL 8.0.32 해당 ERD를 기반으로 Database Schema를 구축하였습니다. Relationship을 활용해 User, Flag(만남약속), 친구목록 등의 Entity-Relationship 관계를 표현하고자 했습니다. 그리고 AWS RDS를 생성하고, DataGrip 툴을 사용하여 연동하였습니다. Host : Instance End-Point Port : 3306(default) User : DB 생성 시 만든 계정 아이디 Password : DB 생성 시 만든 계정 비밀번호 참고) AWS RDS 생성 시 화면 이렇게 DB 연동 후, ERD 기반 Query로 스키마를 완성하였습니다. 그리고 SpringBoot Project에도 ..

CS/Database 2023.06.29

Ch 7 API : 당근마켓 CRUD

UMC 4th - SpringBoot ch 6에서 설계했던 당근마켓 schema를 기반으로 실습을 하는 챕터이다 사용 기술 : SpringBoot, Postman, Datagrip export 해두었던 data들이 잘 있는 모습이다 0. TestController test를 위한 TestController를 작성해주었다 package tete.carrot.controller; import org.springframework.web.bind.annotation.GetMapping; import org.springframework.web.bind.annotation.RestController; @RestController public class TestController { @GetMapping("/test..

Activities/UMC 4th 2023.05.18

Ch4 SQL : RDS실습

UMC 4th - SpringBoot DataGrip 다운로드: 데이터베이스 및 SQL용 크로스 플랫폼 IDE www.jetbrains.com 공홈에서 데이터그립을 다운로드 해준다 실행 후, 좌측 상단 + 버튼을 통해 MySQL과 연결할 준비를 한다 Host : RDS엔드포인트 User : RDS 마스터 계정 Password : RDS 마스터 PW 이 때,,, 반드시 RDS 계정을 사용하도록 하자 필자는 EC2 계정으로 착각하여 며칠을 헤맸다 입력 후, Test Connection에 이런 팝업이 뜨면 바로 OK를 통해 접속해준다 그 후 Export해준다.. 다음은 구글 및 티스토리에 떠돌아다니는 당근마켓 스키마이다 CREATE TABLE `User` ( `userId` int AUTO_INCREMENT..

Activities/UMC 4th 2023.05.17

Ch3 데이터베이스 : AWS RDS 구축

UMC 4th - SpringBoot Ch2에 생성한 EC2와 RDS를 연동할 것이다 우선 사전작업 몇가지를 하자 보안그룹을 생성해준다 인바운드 규칙은 다음과 같이 설정해준다 그리고 RDS 홈으로 넘어가준다 서브넷 그룹을 생성해준다 사용 가능한 모든 서브넷을 선택해주었다 한글 설정을 위해 파라미터 그룹을 생성해준다 생성 후, 파라미터 그룹 편집에서 두 가지만 바꾸어준다 이제 RDS를 생성해보자 아래부터 데이터베이스 생성 완료 버튼 누르기 전까지 생략된 항목들은 default값입니다 AWS 콘솔 홈에서 데이터베이스를 선택하고 데이터베이스 생성하기를 클릭해준다 우리의 실습은 MySQL로 진행한다 EC2에 설치된 MySQL version과 일치하는 version을 선택 후 프리티어로 선택해준다 원하는 DB 인..

Activities/UMC 4th 2023.05.17

Ch2 클라우드 구축 : AWS EC2 실습

UMC 4th - SpringBoot 사실 실습을 하면서 포스팅도 바로바로 하려고 했으나 UMC외에도 소화해야할 일정이 많은 탓에 5주차인 지금 2주차를 업로드한다...... 기억 나는대로 차근차근 복습한다는 느낌으로 포스팅 하겠다 Week 2 실습 리스트는 다음과 같다 - AWS EC2 인스턴스 생성 - ssh 사용하여 인스턴스 외부접속 - Nginx 패키지 설치 후 http 외부 접속 - Mysql 패키지 설치 후 접속 - PHP 패키지 설치 - Datagrip or Workbench등으로 Mysql 외부 접속 - 가비아 or 후이즈에서 domain 연결 (.shop 도메인) - HTTPS 적용 - Sub Domain 적용 (dev,prod) - Redirection 적용 (IP to Domain) ..

Activities/UMC 4th 2023.05.06
728x90
반응형